读书笔记
未读
Schema 注册表
读书笔记
未读
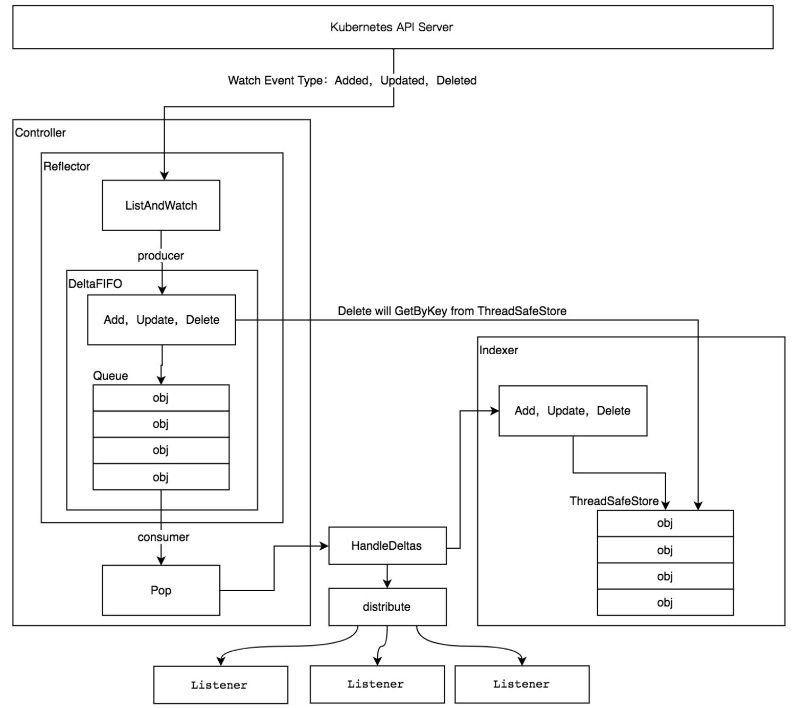
Client Go 交互式编程
读书笔记
未读
Api-Server
读书笔记
未读
Kubernetes 构建过程
读书笔记
未读
Kubernetes 架构